На повестке достаточно сложная и, одновременно, интересная ниша.
Сайт работал, но этого, очевидно, недостаточно. Нужны лиды, заказы. Без подключенных систем аналитики, без прозрачности, без технической базы, которая позволяет уверенно расти в SEO.
Итак, к сложностям ниши:
Задача: выстроить SEO-фундамент, который обеспечит рост трафика по целевым запросам и позволит клиенту уверенно масштабироваться.
Работаем:
Этап 1. Подготовка
Что сделали: подключили Google Analytics, Яндекс.Метрику, Google Search Console и Яндекс.Вебмастер, чтобы знать и отслеживать, какие ключевые запросы приводят лидов и где теряется трафик.
Также мы провели анализ конкурентов в нише логистики и фулфилмента:
Сайт работал, но этого, очевидно, недостаточно. Нужны лиды, заказы. Без подключенных систем аналитики, без прозрачности, без технической базы, которая позволяет уверенно расти в SEO.
Итак, к сложностям ниши:
- Конкуренция высока — множество игроков на рынке Москвы, СПб и РФ, с разными схемами работы: FBO, FBS, DBS.
- Тематика — B2B, сложная для продвижения, с узконаправленными ключевыми запросами (например, «фулфилмент маркетплейс»), которые сложно масштабировать без технического SEO.
- Иными словами, много направлений – и каждое требует отдельной страницы, структуры и семантики.
- Сайт перегружен услугами — от комплексного фулфилмента для Wildberries и Ozon до логистики из Китая и индивидуальных рейсов, что требует точного семантического ядра и понятной архитектуры.
Задача: выстроить SEO-фундамент, который обеспечит рост трафика по целевым запросам и позволит клиенту уверенно масштабироваться.
Работаем:
Этап 1. Подготовка
Что сделали: подключили Google Analytics, Яндекс.Метрику, Google Search Console и Яндекс.Вебмастер, чтобы знать и отслеживать, какие ключевые запросы приводят лидов и где теряется трафик.
Также мы провели анализ конкурентов в нише логистики и фулфилмента:
- Сайт клиента имел 26 посетителей в день, 36 страниц в индексе и 57 запросов в ТОП-10.
- У ближайших конкурентов (tk-akro.ru, sigma-trans.ru) — от 150 до 224 посетителей в день и до 700 запросов в ТОП-10.
- Основной трафик — брендовый, практически нет входа по коммерческим запросам.
Вывод: сайт проигрывает конкурентам по видимости и трафику. Требуется доработка главной и страниц услуг под семантику с коммерческими запросами.
И мы учли это в стратегии:
Этап 2. Технический SEO‑аудит и исправления
Технический аудит показал, что сайт содержал критические технические ошибки, влияющие на индексацию, дублирование и восприятие поисковиками — проще говоря, поисковики не могли понимать его структуру.
Из числа мешающих продвижению:
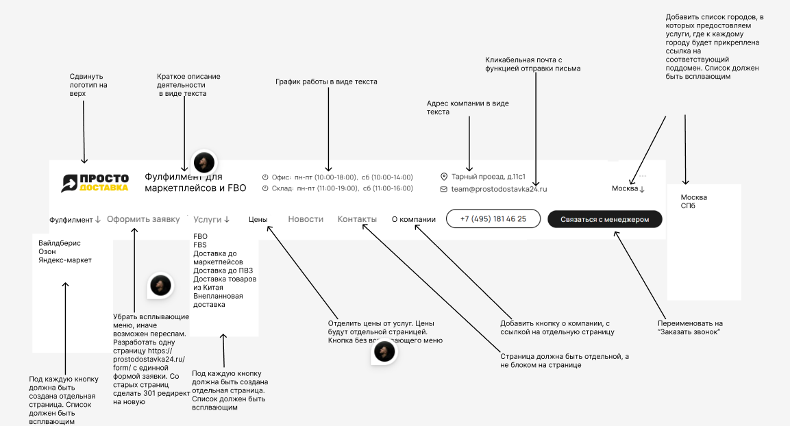
В ходе же Usability-аудита были выявлены мелкие, но важные недочёты: логотип перезагружает страницу, email не отображается как текст, контакты не вынесены отдельно, 404-страница стандартная, не хватает кнопки «наверх», хлебные крошки частично настроены. В остальном базовая функциональность была в порядке — доработки нужны для улучшения удобства и доверия у пользователей.
Этап 3. Мобильная оптимизация и скорость
Для сервиса доставки критична мобильная производительность:
Этап 4. Оптимизация структуры и семантики
Сайт включает услугу фулфилмента, доставки на маркетплейсы (Wildberries, Ozon, Яндекс.Маркет), доставки из Китая и спецрейсов. Поэтому:
И мы учли это в стратегии:
- Сделали семантический анализ конкурентов — какие страницы у них дают трафик.
- Перенесли это в структуру: услуги, регионы, доставка из Китая, условия фулфилмента, склад и сборка.
- Начали с перепаковки главной страницы и страниц услуг под коммерческие запросы.
Этап 2. Технический SEO‑аудит и исправления
Технический аудит показал, что сайт содержал критические технические ошибки, влияющие на индексацию, дублирование и восприятие поисковиками — проще говоря, поисковики не могли понимать его структуру.
Из числа мешающих продвижению:
- 6 «мусорных» страниц, которые нужно удалить с редиректом на главную,
- ошибки в HTML-разметке, требующие исправления,
- дублирующийся блок в файле robots.txt,
- не настроены корректные редиректы на основную версию сайта.
В ходе же Usability-аудита были выявлены мелкие, но важные недочёты: логотип перезагружает страницу, email не отображается как текст, контакты не вынесены отдельно, 404-страница стандартная, не хватает кнопки «наверх», хлебные крошки частично настроены. В остальном базовая функциональность была в порядке — доработки нужны для улучшения удобства и доверия у пользователей.
Этап 3. Мобильная оптимизация и скорость
Для сервиса доставки критична мобильная производительность:
- Был протестирован сайт в PageSpeed Insights и Mobile‑Friendly Test.
- Подготовлены рекомендации по ускорению: изображений, скриптов, кеширования.
Этап 4. Оптимизация структуры и семантики
Сайт включает услугу фулфилмента, доставки на маркетплейсы (Wildberries, Ozon, Яндекс.Маркет), доставки из Китая и спецрейсов. Поэтому:
- Провели кластеризацию запросов по направлениям.
- Сформировали разделы под каждую услугу с оптимальными для SEO URL и метаданными.
- Проработали семантическое ядро — как высокочастоников, так и малочастотников.
Важность: чёткая архитектура помогает пользователю и поисковику быстрее найти нужную услугу.
Этап 5. Контент и доверительные сигналы
Структура шаблона при первичном анализе отличается от конкурентов: зоны ссылок и текстового контента оформлены иначе, что может мешать продвижению. Также требовалась переработать метаописания для лучшего ранжирования. Кроме проработки структуры сайта (наполнение страницами) с учетом лучших механик конкурентов, нужно было написать ТЗ для:
В B2B-тематике доверие (экспертный контент) способствует успешной лидогенерации.
Этап 5. Контент и доверительные сигналы
Структура шаблона при первичном анализе отличается от конкурентов: зоны ссылок и текстового контента оформлены иначе, что может мешать продвижению. Также требовалась переработать метаописания для лучшего ранжирования. Кроме проработки структуры сайта (наполнение страницами) с учетом лучших механик конкурентов, нужно было написать ТЗ для:
- Добавления кейсов, отзывов (скопировали лучшие отзывы от клиентов на Яндекс и Zoon).
- Создания информационных статей: условия поставки на Wildberries, инструкции, нюансы FBS/FBO
- Оптимизации метаданных и разметки.
В B2B-тематике доверие (экспертный контент) способствует успешной лидогенерации.
После внедрения базовых технических правок, проработки структуры и оптимизации страниц мы увидели рост поискового трафика:
И это уже в течение первых 2–3 недель после начала работ! Далее показатели стабилизировались и удерживаются на уровне в 2–3 раза выше исходного. Это подтверждает, что SEO-основа была выстроена правильно и дала правильный, а главное, результативный эффект.
Что же дальше: масштабируем аудиторию через контент, SEO и UX — от консультаций до заявок на фулфилмент. И, конечно, оформляем громкий кейс про результаты!
- Визиты из Яндекса выросли с ~80 до ~660 в неделю.
- Трафик из Google — с ~70 до ~460 в неделю.
И это уже в течение первых 2–3 недель после начала работ! Далее показатели стабилизировались и удерживаются на уровне в 2–3 раза выше исходного. Это подтверждает, что SEO-основа была выстроена правильно и дала правильный, а главное, результативный эффект.
Что же дальше: масштабируем аудиторию через контент, SEO и UX — от консультаций до заявок на фулфилмент. И, конечно, оформляем громкий кейс про результаты!

